【增长黑客AI周报】EP#50 卧底Kimi、TK带货、五种护城河、搭建家庭硬件基座、Claude+Obsidian等
真正的护城河已从「难做的事」转向「难得到的东西」。
最近各家都开始出官方 CLI 了,我也开始陆续把自己常用的CLI(/MCP)整合进我自己的贾维斯了,包括 Podwise、飞书、滴答清单、flomo 等。
在此特别推荐 Podwise 新出的 CLI(Github 主页)。
以防你不知道:Podwise 是我一直在用的「信息套利」工具,可以专门用来压榨那些有信息量的硬核播客/YouTube 视频的价值。转录文字稿、总结洞察、信息可视化、同步笔记。推荐出去,用了都说好(我之前录制过一期 YouTube 视频来介绍它)。
我用它的 CLI 做了几个 skills,譬如直接将常听常看的节目的最新一期的文字稿(包括其他 AI 精炼内容),拉取到本地,经过我的信息系统处理后,整合到各种任务流中。
你可以用我的专属优惠码 XDash 或点击这个链接(https://podwise.ai?s_aff=XDash)获得 Podwise 的首充和续费会员的锁定惠率。
订购会员套餐后,就获取了正式的 AI 和 API 使用额度。你既可以在浏览器的赏心悦目的界面中,可视化地快速跳读原本的音视频内容,也能像我一样直接在 CLI 里撬动它内置的 AI 能力,而不用自己开发。简直不要太爽。墙裂推荐。
(这周我还是过滤掉了大部分的龙虾内容,所以本期内容体量有所减少)
OK,以下是本期的内容 ——
▪️CASE 案例
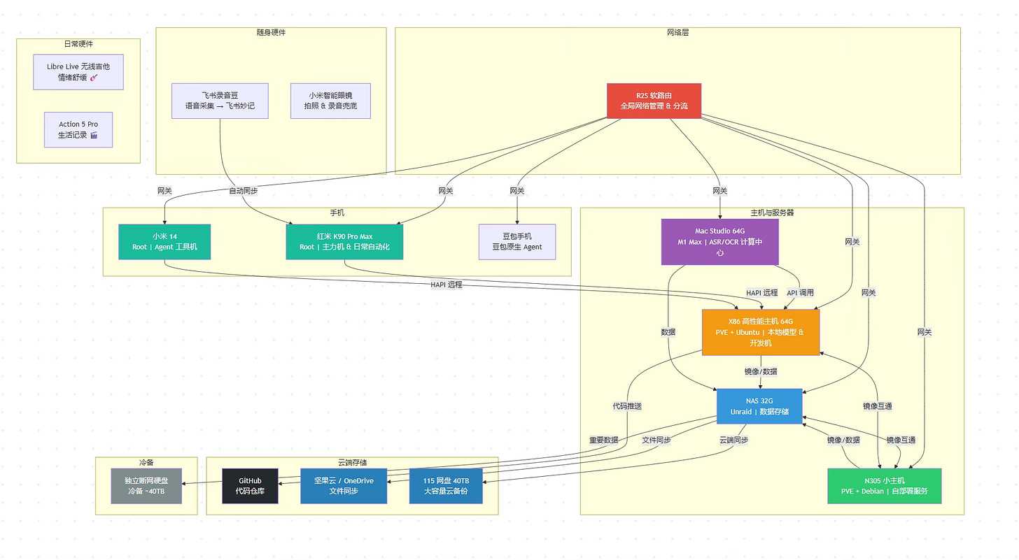
Agent 的家:如何在 AI 时代搭建个人家庭硬件基座(硬核)
via 张立行
作者军火展示一般地介绍了自己为 AI 配备的那些硬件设备,包括存储、调用、唤醒的等,并充分说明了各种设备的缘起、场景、体验评测、价格清单等,看得我津津有味。
比如,作者经历过一次 NAS 崩溃的教训后,果断把数据存储和核心服务彻底分开。之前图省事搞的 All-in-One 方案虽然方便,但数据安全实在伤不起。这本质上是用便利性换了可靠性。
他的桌面级硬件全景长这样:一台专管存储的 NAS,一台跑 PVE 和 Debian 容器的小主机承担所有自动化工具,作为局域网算力中心的 Mac Studio,以及一台 5,500 块收来的二手 x86 主机,显卡是 RTX 3060。这台机器被虚拟化切割成三块:跑本地多模态模型、24 小时在线的云端开发机、相对安全的公用 AI 实例。最容易被忽视但至关重要的是软路由——整个架构的网络基石。
AI 冲击传统行业的同时,反而创造了新的硬件机会和二手市场红利。那台高性能主机就是从倒闭的视频工作室淘来的。
这套架构让他能做到:纯语音指挥 AI,完成从构思、编码到部署调试的全流程。这不是设备堆砌,而是一次面向 AI 原生工作方式的硬件基座重构。
我用 AI 做了一条 TK 带货视频,成本 3 块钱,卖了 5 万美金
via 饼干哥哥
作者的团队大半年烧了二十几万,跑出七位数 GMV,踩坑换来的核心洞察就一句话:在 TikTok 上,像素级的产品一致性是个陷阱,用户下单的关键是 20 秒内的情绪冲击、身份投射和价格锚定,产品像不像根本不重要。
他们用真金白银测试出的模型选型公式:品牌片用 Veo,种草用 Sora,投流用 Grok,故事用 Seedance,长片用 Kling。选错模型成本能差 30 倍。最贵的 Veo 3 废片率高达 80%,这你敢信?
另一个反常识的结论:TikTok 底层逻辑是「货带人」而非「人带货」。团队花两个月打造 AI 人设号,粉丝涨三千,零出单。转做产品种草视频,第一周就爆单。还有一个常见死法是照搬国内直播模式——数据显示,AI 短视频的长尾效应远超直播,一条视频发两个月还在出单。
AI 在电商领域的应用已进入精细化运营阶段。烧钱试错换来的不是炫技,而是一套剔除幻想、直指转化的务实方法论。
▪️OPINION 观点
当 AI 可以做一切,剩下的护城河只有这 5 种
via 虎嗅
Michael Bloch 指出一个反直觉的洞察:当 AI 让构建软件变得轻而易举时,传统的技术壁垒正在快速失效。真正的护城河已从「难做的事」转向「难得到的东西」。
五种 AI 无法压缩形成时间的核心资产:
持续复利增长的专有「活数据」
需要多年积累的网络效应
受政治进程而非技术影响的监管许可
部署于物理世界所需的大规模资本
受物理规律限制的基础设施
「时间」本身成为了元护城河。这些优势都需要数年甚至数十年的现实时间沉淀,AI 无法并行加速。
如何在 AI 时代,找回你被埋没的创造力
via 数字生命卡兹克
从 OpenClaw 到各种 AI 创作工具,人们兴奋地安装,然后对着闪烁的光标陷入空白。不是工具没用,而是我们被规训太久,忘了自己本来就有创造欲望。
AI 工具不是答案本身,而是放大器。它能把那个被掩埋的、属于每个人的创造天性重新点燃并赋能,前提是你先找回那个对世界「不满意」的、最原始的自己。
为此作者在文中给出了几个具体原则和建议,有一些还是能击中我,引导我反思的。
随便看看:
《「卧底」Kimi 的 100 小时》 罕见地揭开了月之暗面这家估值超 1200 亿人民币、却极度神秘的 AI 公司的内部生态。300 多名平均年龄不到 30 岁的员工,每人扛着近 4 亿估值,80% 是内倾人格。Kimi 要上市了,类似的公关稿基本是正面论述,有些甚至褒奖得过于露骨了,看个热闹吧。
《华语乐坛里,到底还剩多少活人?》 重新审视了 AI 对音乐产业的冲击。最近周杰伦新专辑发了,我听了完全不是那味儿。但是通过一堆二创(尤其推荐 AI 升 key 类、周杰伦年轻音色类),慢慢觉得这张专辑有些歌还不错。这让我对音乐行业的现状更感兴趣了,于是推荐这篇。文章通过一位职业作曲人沐花音的真实境遇,揭示了 Suno 等模型突飞猛进后,行业坍塌的速度与血腥程度。
《追了一年 AI 工具,产出为零:一个连续创业者的反思》 精准地刺破了科技圈里最普遍的幻觉:人们误以为「先看到未来就等于先赢」,结果却陷入不断测试新工具、却毫无实际产出的怪圈。反思一下我身上也多少有这问题。
《凌晨三点,我在排队等一个 AI》 开篇很有意思:Seedance 2.0 爆火,导致下游公司员工需要凌晨三点错峰上班。作者用大量细节勾勒出一个拧巴的供需结构:一边是 200 万美元的优先访问权和千万级的入场券,将中小公司挤出牌桌;另一边是平台方转向基于 Token 消耗的精细计费,用夜间优惠等价格杠杆疏导流量。
《医生说没救了,但亿万富翁不信,用 AI 战胜了癌症并开源全部诊疗数据》 展示了一个顶尖创业者如何将商业逻辑移植到生死战场。GitLab 创始人西德·西布兰迪杰在 2023 年确诊罕见骨肉瘤,经历毁灭性治疗后于 2024 年复发,被医生宣告无计可施。他随即辞任 CEO,以「创始人模式(Founder Mode)」自救:亲力亲为组建私人医疗团队,建立高达 25 TB 的个人生物数据库,并像管理代码库一样开源全部诊疗数据。 最终取得了抗癌成功。非常振奋人心,比上周那个自制药物救自家狗狗的更令人暖心。
适合个人上手的教程/评测/资源:
《Claude + Obsidian Solving The Memory Issue! (Walkthrough)Claude + Obsidian:解决记忆问题!(完整指南)》:作者提出了一个「三层复合记忆堆栈」的架构,其核心是严格区分「工作区」与「大脑区」的双轨文件结构,将 AI 生成的高频但可能杂乱的「工作」内容,与人类精选、高信噪比的「知识」永久记录分离开来,以此保护 Obsidian 知识图谱的纯净与可搜索性。
《OpenCLI:万物皆可 CLI》:介绍了用 CLI+浏览器插件,来更快进行浏览器操作的方式,非常适合 Claude Code 等命令行玩家。
《从飞书文档到发布公众号,只需要几秒!我做了一个 CLI 工具帮你丝滑发文》:作者做了一个名为 feishu-wechat-cli 的命令行工具,将整个流程压缩为一条命令和几秒钟。
《即梦 CLI 体验指南 - Feishu Docs》 :即梦也出 CLI 了。
《E73. AI 的不焦虑用法:你不需要再多学一个工具,你需要搞清楚 AI 能帮你解决什么问题》:最让我感兴趣的是 Ruby 那个在 GitHub 上获得 600 多个 Stars 的科技股财报分析 Skill,它不仅能进行多维度估值,更核心的是提供了「变异观点」和反偏见框架,旨在发现市场共识盲点。



